Skip to content
Skip to breadcrumbs
Skip to header menu
Skip to action menu
Skip to quick search
Spaces
Hit enter to search
Help
Online Help
Keyboard Shortcuts
Feed Builder
What’s new
Available Gadgets
About Confluence
Log in
财贸自助服务资料
Page tree
Browse pages
Configure
Space tools
View Page
Page History
People who can view
Page Information
View in Hierarchy
View Source
Export to PDF
Pages
…
使用引导
9 精灵系列
MES
3.MES+财贸、C系列单据流转图
Page History
Versions Compared
Old Version
16
changes.mady.by.user
财贸
Saved on
Sep 05, 2025
compared with
New Version
17
changes.mady.by.user
财贸
Saved on
Sep 05, 2025
Previous Change: Difference between versions 15 and 16
Next Change: Difference between versions 17 and 18
View Page History
Key
This line was added.
This line was removed.
Formatting was changed.
Image Removed
Image Added
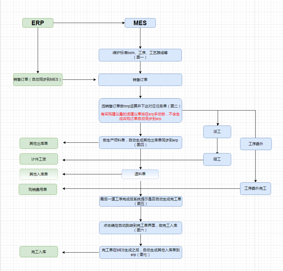
图一
图二
图三
图四
图五
图六
图七
...
Overview
Content Tools
{"serverDuration": 3539, "requestCorrelationId": "b11fae72651f80ad"}