Page tree
Skip to end of metadata
Go to start of metadata

You are viewing an old version of this page. View the current version.

Compare with Current View Page History

« Previous Version 16 Next »


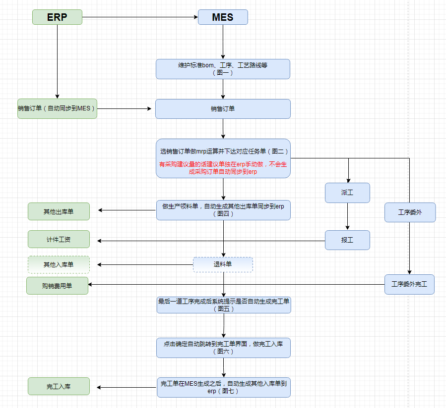
图一


图二

图三


图四

图五


图六

图七



  • No labels